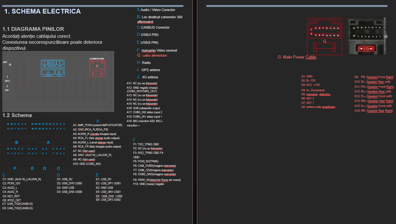
Instrunctiuni de montaj

1️⃣ PREGĂTIREA ÎNAINTE DE MONTAJ

 

ATENTIE ! Inainte de montaj va rugam sa probati aparatul prin simpla alimentare la masina (fara a se face montajul complet) in caz de retur produsele sa nu vina cu urme de montaj.

PENTRU A BENEFICIA DE GARANTIE ESTE NECESAR MONTAJUL INTR-UN SERVICE AUTORIZAT !

 

✔ Ce trebuie să verifici:

Închide complet contactul mașinii.

Scoate cheia din contact sau oprește butonul Start/Stop.

Așteaptă 2–3 minute ca mașina să „adoarmă” electronic.

Asigură-te că ai tot kitul:

Navigație Android

Ramă dedicată

Cablu alimentare

Cabluri RCA

Cameră marșarier

Antenă GPS

2× USB

Mufa radio
 

2️⃣ DEMONTAREA UNITĂȚII ORIGINALE
 

1. Scoate plasticele din jurul navigației

Folosește un set de leviere din plastic. Nu folosi metal → zgârie bordul.

2. Desurubează navigația originală

Majoritatea mașinilor au 2–4 șuruburi torx.

3. Trage unitatea afară cu grijă

Nu forța.
Ai grijă la:

mufa radio

mufa quadlock

cablurile pentru butoane/climă (la unele modele)
 

3️⃣ CONECTAREA NAVIGAȚIEI ANDROID
 

🔌 A. Conectează mufa Quadlock

Mufa originală intră în adaptorul Quadlock al navigației

Din adaptor, iese noua mufă care intră în navigația Android

Cutiuța CANBUS (daca modelul dvs. are nevoie doar de canbus) rămâne în spate, prinsă cu coliere
Această cutie face:

afișaj senzori parcare

volumul pe volan

ACC (aprindere la contact)

lumini

uși deschise

consum/BC (unde e disponibil)

📡 B. Conectează antena GPS

Pune antena deasupra navigației sau în bord, nu sub metal

Conectezi mufa în portul GPS al aparatului

📱 C. Conectează USB-urile

Poți trage cablurile în torpedou sau lângă consolă

Porturile USB sunt pentru:

Stick

Apple CarPlay / Android Auto

Actualizări

🎥 D. Conectarea camerei de marșarier

RCA galben → „mufa cu 10 pini”

Firul roșu subțire → 12V la becul de marșarier (semnal reverse)

Unele modele au CANBUS reverse → camera pornește fără fir roșu (trebuie doar alimentat din firul maro canbus)
Firul rosu de la un capat rca se conecteaza la firul maro canbus ( sau la un 12V ) iar capatul cealalt de rca cu fir rosu se conecteaza la firul rosu de la alimentarea camerei ( cele 2 fire de la capatul camerei rosii se conecteaza intre ele sau la bec lampa masina ).

🔊 E. Conectarea boxelor / amplificatorului (unde este cazul)

Dacă mașina are sistem amplificat (BOSE, Dynaudio, JBL etc.), CANBUS gestionează automat sau se leaga firele albastre AMP de pe mufa principala a navigatiei cu firul albastru AMP de pe mufa RCA

Dacă nu ai sunet → se selectează tipul CAN în meniul ascuns (Factory settings parola 000000 sau 8888 sau 1234 in functie de tableta → CAN type)
 

4️⃣ FIXAREA NAVIGAȚIEI ÎN RAMĂ
 

Montezi navigația în rama dedicată (șuruburile incluse).

Așezi cablurile în spate fără să fie îndoite.

Fixezi aparatul în bord cu șuruburile originale.

Montezi plasticele la loc.
 

5️⃣ TESTAREA FINALĂ (OBLIGATORIU)
 

✔ Testează următoarele:

IMPORTANT ! Navigatia trebuie sa se stinga la scoaterea cheii sau la 1-2 minute de la inchiderea masinii ! Daca nu se intampal asta ( la grupul VAG nu se lasa conectata mufa neagra cu 2 fire (rosu si portocaliu) !

Sunetul pe toate boxele

Radio FM

Apple CarPlay / Android Auto

Camera de marșarier

Senzorii de parcare (daca masina are canbus cu afisare)

Volumul pe volan (comenzile volan se fac prin setare canbus din Factory Settings (parola 123456 / 8888 / 3368 / 1234 în funcție de model) sau se invata din meniul SWC manual.

Buton lumină / luminozitate

Afișaj uși / centură (unde există)

Conexiunea GPS

Waze, YouTube, Spotify

✔ Dacă ceva NU funcționează:

Verifică CANBUS type → Factory Settings (parola 123456 / 8888 / 3368 / 1234 în funcție de model)

Verifică dacă mufa quadlock este băgată complet

Verifică alimentarea camerei (fir reverse)
 

6️⃣ SFATURI IMPORTANTE
 

Nu conecta / deconecta cabluri cu contactul pornit.

Nu lăsa cablurile să atârne – fixează tot cu coliere.

Dacă ai coduri de eroare după montaj, se șterg la oprirea/pornea mașinii sau cu OBD.

Dacă mașina pornește și se oprește greu după montaj → mufa ACC e pusă greșit.
 

7️⃣ MONTAJ CAMERĂ DE MARȘARIER (scurt)
 

1. Demontezi plasticul portbagajului.

2. Montezi camera în locașul de număr / mâner portbagaj.

3. Trasezi cablul RCA până în față pe praguri.

4. Legi firul roșu la +12V de la bec marșarier.

5. Conectezi RCA în navigație.

Camera pornește automat când bagi în R.
 

8️⃣ PROBLEME COMUNE ȘI REZOLVARE
 

❌ Nu merge sunetul

✔ Selectează alt tip CAN → Factory → CAN Type → VAG / Seat / Skoda / Ford etc. (parola 000000 sau 8888 sau 1234)

❌ Nu merg comenzile volan

✔ (comenzile volan se fac prin setare canbus din Factory Settings (parola 123456 / 8888 / 3368 / 1234 în funcție de model) sau se invata din meniul SWC manual.

❌ Camera merge doar uneori sau deloc

✔ Verifică fir reverse să fie conectat bine, verifica alimentarile.
Unele modele au CANBUS reverse → camera pornește fără fir roșu (trebuie doar alimentat din firul maro canbus)
Firul rosu de la un capat rca se conecteaza la firul maro canbus ( sau la un 12V ) iar capatul cealalt de rca cu fir rosu se conecteaza la firul rosu de la alimentarea camerei ( cele 2 fire de la capatul camerei rosii se conecteaza intre ele sau la bec lampa masina ).

❌ GPS semnal slab

✔ Muta antena în bord, nu sub metal.

❌ Nu merge CarPlay

✔ Înlocuiește cablul USB original al clientului (de obicei e de vină). sau refa conexiunea wireless din bluetooth telefon.

Title