
Închide complet contactul mașinii.
Scoate cheia din contact sau oprește butonul Start/Stop.
Așteaptă 2–3 minute ca mașina să „adoarmă” electronic.
Asigură-te că ai tot kitul:
Navigație Android
Ramă dedicată
Cablu alimentare
Cabluri RCA
Cameră marșarier
Antenă GPS
2× USB
Mufa radio
Folosește un set de leviere din plastic. Nu folosi metal → zgârie bordul.
Majoritatea mașinilor au 2–4 șuruburi torx.
Nu forța.
Ai grijă la:
mufa radio
mufa quadlock
cablurile pentru butoane/climă (la unele modele)
Mufa originală intră în adaptorul Quadlock al navigației
Din adaptor, iese noua mufă care intră în navigația Android
Cutiuța CANBUS (daca modelul dvs. are nevoie doar de canbus) rămâne în spate, prinsă cu coliere
Această cutie face:
afișaj senzori parcare
volumul pe volan
ACC (aprindere la contact)
lumini
uși deschise
consum/BC (unde e disponibil)
Pune antena deasupra navigației sau în bord, nu sub metal
Conectezi mufa în portul GPS al aparatului
Poți trage cablurile în torpedou sau lângă consolă
Porturile USB sunt pentru:
Stick
Apple CarPlay / Android Auto
Actualizări
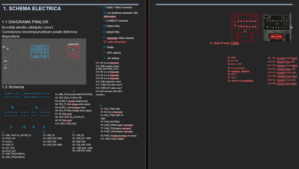
RCA galben → „mufa cu 10 pini”
Firul roșu subțire → 12V la becul de marșarier (semnal reverse)
Unele modele au CANBUS reverse → camera pornește fără fir roșu (trebuie doar alimentat din firul maro canbus)
Firul rosu de la un capat rca se conecteaza la firul maro canbus ( sau la un 12V ) iar capatul cealalt de rca cu fir rosu se conecteaza la firul rosu de la alimentarea camerei ( cele 2 fire de la capatul camerei rosii se conecteaza intre ele sau la bec lampa masina ).
Dacă mașina are sistem amplificat (BOSE, Dynaudio, JBL etc.), CANBUS gestionează automat sau se leaga firele albastre AMP de pe mufa principala a navigatiei cu firul albastru AMP de pe mufa RCA
Dacă nu ai sunet → se selectează tipul CAN în meniul ascuns (Factory settings parola 000000 sau 8888 sau 1234 in functie de tableta → CAN type)
Montezi navigația în rama dedicată (șuruburile incluse).
Așezi cablurile în spate fără să fie îndoite.
Fixezi aparatul în bord cu șuruburile originale.
Montezi plasticele la loc.
Sunetul pe toate boxele
Radio FM
Apple CarPlay / Android Auto
Camera de marșarier
Senzorii de parcare (daca masina are canbus cu afisare)
Volumul pe volan (comenzile volan se fac prin setare canbus din Factory Settings (parola 123456 / 8888 / 3368 / 1234 în funcție de model) sau se invata din meniul SWC manual.
Buton lumină / luminozitate
Afișaj uși / centură (unde există)
Conexiunea GPS
Waze, YouTube, Spotify
Verifică CANBUS type → Factory Settings (parola 123456 / 8888 / 3368 / 1234 în funcție de model)
Verifică dacă mufa quadlock este băgată complet
Verifică alimentarea camerei (fir reverse)
Nu conecta / deconecta cabluri cu contactul pornit.
Nu lăsa cablurile să atârne – fixează tot cu coliere.
Dacă ai coduri de eroare după montaj, se șterg la oprirea/pornea mașinii sau cu OBD.
Dacă mașina pornește și se oprește greu după montaj → mufa ACC e pusă greșit.
Camera pornește automat când bagi în R.
✔ Selectează alt tip CAN → Factory → CAN Type → VAG / Seat / Skoda / Ford etc. (parola 000000 sau 8888 sau 1234)
✔ (comenzile volan se fac prin setare canbus din Factory Settings (parola 123456 / 8888 / 3368 / 1234 în funcție de model) sau se invata din meniul SWC manual.
✔ Verifică fir reverse să fie conectat bine, verifica alimentarile.
Unele modele au CANBUS reverse → camera pornește fără fir roșu (trebuie doar alimentat din firul maro canbus)
Firul rosu de la un capat rca se conecteaza la firul maro canbus ( sau la un 12V ) iar capatul cealalt de rca cu fir rosu se conecteaza la firul rosu de la alimentarea camerei ( cele 2 fire de la capatul camerei rosii se conecteaza intre ele sau la bec lampa masina ).
✔ Muta antena în bord, nu sub metal.
✔ Înlocuiește cablul USB original al clientului (de obicei e de vină). sau refa conexiunea wireless din bluetooth telefon.
Pentru utilizarea în siguranță a navigației, respectați următoarele recomandări:
Nu utilizați funcțiile multimedia care distrag atenția în timpul condusului.
Ecranul LCD funcționează optim între –10°C și +50°C.
Poate deteriora display-ul sau electronica internă.
Ecranul este sensibil, puteți provoca zgârieturi permanente.
Navigația Android Topnavi include:
Ecran IPS / QLED / 2K (in functie de specificatii)
Sistem Android
CarPlay / Android Auto (USB sau wireless)
Două porturi USB externe
GPS încorporat
Radio FM/AM
Bluetooth cu hands-free
Redare video și audio
Posibilitatea de instalare aplicații (YouTube, Waze, Spotify etc.)
Navigația pornește automat odată cu contactul.
Mai poate fi pornită manual prin butonul Power (unde există).
Se oprește automat la scoaterea cheii sau dezactivarea butonului Start/Stop.
Repornire instantanee
Consum redus de energie
Poate fi dezactivat / activat din Setări → Afișaj / General - Sleep mode (ATENTIE ! IN GENERAL NU SE RECOMANDA ACEST MOD PENTRU A NU CONSUMA BATERIA MASINII)
Intrați în Setări
Selectați Wi-Fi
Alegeți rețeaua (Hotspot telefon trebuie activat de pe telefonul dvs.)
Introduceți parola (o gasiti in telefonul dvs. la hotspot)
Intrați în meniul Bluetooth
Activați Bluetooth pe telefon
Selectați numele sistemului (ex.: BT**** sau BT CAR)
Parola standard: 0000 dacă este cerută
Apelare
Răspuns apeluri
Agenda telefonică
Istoric apeluri
Redare muzică Bluetooth
Conectați iPhone la USB
Acceptați „Trust This Device”
CarPlay se deschide automat
Activați Wi-Fi + Bluetooth pe iPhone
Deschideți aplicația ZLink / AutoKit / CarLink / Apple carplay
Selectați iPhone-ul
Conectați telefonul Android
Permiteți accesul la Android Auto
Se deschide automat
Telefonul trebuie să suporte AA Wireless
Conectare la fel ca pentru CarPlay Wireless
Funcționează cu:
Waze (online)
Google Maps (online)
iGO / Sygic (offline la cerere)
Setări → Navigație → Selectare aplicație
Scan automat
Memorare posturi
RDS (Radio Data System)
Mod Stereo / Mono
USB
YouTube
Netflix
Spotify
YouTube Music
Fișiere MP3/MKV/FLAC/MP4
La cuplarea treptei R:
imagine camera
linii dinamice (unde suporta se pot activa din setari - general / display)
senzorii mașinii (dacă există)
luminozitate / contrast -> Setari - afisaj / display / general
Format camera marsarier AHD/CVBS ( Setarea se face din Setari fabrica - parola 8888 / 000000 / 1234 -> Camera
ghidaje ON/OFF (unde suporta se pot activa din setari - general / display)
Apăsați pe butonul fizic de pe volan
Alegeți funcția pe ecran
Confirmați
Repetați pentru toate funcțiile
Ajustare automată sau manuală - setari - display / general / afisaj
Schimbare culoare LED-uri laterale ( setari - display / general )
Protecție pentru sisteme audio sensibile ( setari - volum )
Pop
Rock
Jazz
Clasic
Normal
Personalizat
Bass Boost
Balans
Fade
Subwoofer ON/OFF
Loudness
Bord (deasupra display-ului)
Sub plastic, dar nu sub metal
Departe de cabluri de alimentare
Nu scurtați cablul antenei
Nu o instalați pe suprafețe înclinate
Nu o puneți în dreptul airbag-urilor
Nu alcool, benzină sau soluții puternice
Poate decolora și supraîncălzi display-ul.
✔ Mută antena mai sus
✔ Verifică dacă e conectată corect
✔ Verifică dacă ai amplificator extern
✔ Activează AMP prin conectarea celor doua fire albastre sau portcaliu de pe mufa de alimentare a navigatiei si mufa rca (etichetate cu AMP )
✔ Fire RCA + fir Reverse de verificat 12v pe firul rosu
✔ Setează CVBS/AHD corect
✔ Folosește cablu original
✔ Repornește aplicația
✔ Deconectare din telefon si reconectare
Setări → Backup & reset → Factory Reset
Buton RST (gaura de pe display RST, apăsat cu o agrafă)